Panel de operaciones: dos formas de cambiar rápidamente de símbolo en un gráfico.
20 noviembre 2025, 14:17
0
29
¿Cómo cambiar rápidamente un símbolo en un gráfico?
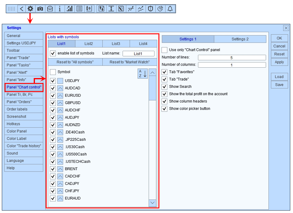
1️⃣ Abre la configuración, selecciona el número de listas, el nombre de la lista y los símbolos que se mostrarán en la lista:
2️⃣ Especifique el número de filas, columnas e información que se mostrarán en la lista:
3️⃣ Seleccione los gráficos en los que desea alternar el símbolo:
🔥¡Listo!🔥 Ahora puedes cambiar rápidamente entre herramientas y analizarlas:
✅ cambiar entre símbolos,
✅ marcar símbolos con color,
✅ agregar símbolo a favoritos,
✅ navegue rápidamente a los símbolos con órdenes abiertas.
El segundo método
Abre la configuración y marca la casilla "Usar solo el panel de control de gráficos":
🔥 Ahora dispone de una herramienta específica para la gestión de símbolos que no satura su espacio de trabajo. 🔥








